活动

天翼云最新优惠活动,涵盖免费试用,产品折扣等,助您降本增效!
热门活动
  • 安全隔离版OpenClaw NEW OpenClaw云服务器专属“龙虾“套餐低至1.5折起
  • 聚力AI赋能 天翼云大模型专项 大模型特惠专区·Token Plan 轻享包低至9.9元起
  • 青云志云端助力计划 NEW 一站式科研助手,海外资源安全访问平台,助力青年翼展宏图,平步青云
  • 企业出海解决方案 NEW 助力您的业务扬帆出海,通达全球!
  • 天翼云信创专区 NEW “一云多芯、一云多态”,国产化软件全面适配,国产操作系统及硬件芯片支持丰富
  • 中小企业服务商合作专区 国家云助力中小企业腾飞,高额上云补贴重磅上线
  • 云上钜惠 爆款云主机全场特惠,2核4G只要1.8折起!
  • 天翼云奖励推广计划 加入成为云推官,推荐新用户注册下单得现金奖励
免费活动
  • 免费试用中心 HOT 多款云产品免费试用,快来开启云上之旅
  • 天翼云用户体验官 NEW 您的洞察,重塑科技边界

息壤智算

领先开放的智算服务平台,提供算力、平台、数据、模型、应用“五位一体”智算服务体系,构建全流程的AI基础设施能力
AI Store
  • 算力市场
  • 模型市场
  • 应用市场
公共算力服务
  • 裸金属
  • 定制裸金属
训推服务
  • 模型开发
  • 训练任务
  • 服务部署
模型推理服务
  • 模型广场
  • 体验中心
  • 服务接入
应用托管
  • 应用实例
科研助手
  • 科研智能体
  • 科研服务
  • 开发机
  • 并行计算
大模型
  • DeepSeek-V4-Flash
  • GLM-5.1
  • Qwen3.5-122B-A10B
  • DeepSeek-V3.2(旗舰版)
  • GLM-5(正式版)
  • Qwen3.5-397B-A17B(正式版)
智算一体机
  • 智算一体机
模型适配专家服务
  • 模型适配专家服务
算力服务商
  • 入驻算力服务商

应用商城

天翼云精选行业优秀合作伙伴及千余款商品,提供一站式云上应用服务
进入甄选商城进入云市场进入AI Store创新解决方案公有云生态专区智云上海应用生态专区
建站工具
  • 新域名服务
  • SSL证书
  • 翼建站
企业办公
  • 安全邮箱
  • WPS 365 天翼云版
  • 天翼企业云盘(标准服务版)
灾备迁移
  • 云管家2.0
  • 翼备份(SaaS版)

定价

协助您快速了解云产品计费模式、价格详情,轻松预估上云成本
价格计算器
  • 动态测算产品价格
定价策略
  • 快速了解计费模式

合作伙伴

天翼云携手合作伙伴,共创云上生态,合作共赢
天翼云生态合作中心
  • 天翼云生态合作中心
天翼云渠道合作伙伴
  • 天翼云代理渠道合作伙伴
天翼云服务合作伙伴
  • 天翼云集成商交付能力认证
天翼云应用合作伙伴
  • 天翼云云市场合作伙伴
  • 天翼云甄选商城合作伙伴
天翼云技术合作伙伴
  • 天翼云OpenAPI中心
天翼云培训认证
  • 天翼云学堂
  • 天翼云市场商学院
天翼云合作计划
  • 云汇计划
天翼信创云专区
  • 信创云专区
  • 适配互认证

开发者

开发者相关功能入口汇聚
技术社区
  • 专栏文章
  • 互动问答
  • 技术视频
资源与工具
  • OpenAPI中心
培训与认证
  • 天翼云学堂
  • 天翼云认证
开源社区
  • 魔乐社区
  • OpenTeleDB

支持与服务

为您提供全方位支持与服务,全流程技术保障,助您轻松上云,安全无忧
文档与工具
  • 文档中心
  • 新手上云
  • 自助服务
  • OpenAPI中心
定价
  • 价格计算器
  • 定价策略
基础服务
  • 售前咨询
  • 在线支持
  • 在线支持
  • 工单服务
  • 服务保障
  • 会员中心
增值服务
  • 红心服务
  • 首保服务
  • 客户支持计划
  • 专家技术服务
  • 备案管家
我要反馈
  • 建议与反馈
  • 用户体验官
信息公告
  • 客户公告

了解天翼云

天翼云秉承央企使命,致力于成为数字经济主力军,投身科技强国伟大事业,为用户提供安全、普惠云服务
品牌介绍
  • 关于天翼云
  • 智算云
  • 天翼云4.0
  • 新闻资讯
  • 天翼云APP
基础设施
  • 全球基础设施
  • 信任中心
最佳实践
  • 精选案例
  • 超级探访
  • 云杂志
  • 分析师和白皮书
  • 天翼云·创新直播间
市场活动
  • 2026智能云生态大会
  • 2025智能云生态大会
  • 2024智算云生态大会
  • 2023云生态大会
  • 2022云生态大会
  • 天翼云中国行
天翼云
  • 活动
  • 息壤智算
  • 产品
  • 解决方案
  • 应用商城
  • 定价
  • 合作伙伴
  • 开发者
  • 支持与服务
  • 了解天翼云
      • 文档
      • 控制中心
      • 备案
      • 管理中心
      文档中心

      物理机 DPS

      物理机 DPS

      • 物理机 DPS

      无数据

        • 产品动态
        • DeepSeek专题
        • DeepSeek专题导航
        • 图解:DeepSeek与公有云深度融合
        • 从基础设施到智能中枢:DeepSeek如何重塑公有云服务价值链
        • 高性能GPU云主机助力DeepSeek深度应用
        • 天翼云SD-WAN与DeepSeek超强联动,开启云上高效互联新时代
        • 实践指南:DeepSeek驱动高效能云生态
        • GPU云主机/弹性云主机:零基础搭建DeepSeek云端环境指南
        • GPU物理机:物理机搭建DeepSeek指南
        • 昇腾 910B 物理机使用Galaxy镜像部署DeepSeek指南(单机版)
        • 昇腾 910B 物理机使用Galaxy镜像部署DeepSeek指南(多机版)
        • 昇腾 910B 物理机使用Galaxy镜像嵌入式模型部署指南
        • NVIDIA GPU物理机使用Galaxy镜像部署DeepSeek指南(单机版)
        • NVIDIA GPU 物理机使用Galaxy镜像部署DeepSeek指南(多机版)
        • SD-WAN跨境:SD-WAN助力DeepSeek模型定向加速
        • 智算容器:云容器引擎与DeepSeek融合实践
        • 函数计算:天翼云函数计算与DeepSeek大模型
        • Q&A:典型问题解析与策略应对
        • 产品简介
        • 产品定义
        • 产品优势
        • 产品应用场景
        • 物理机镜像
        • 镜像概述
        • 物理机类型与支持的操作系统版本
        • 标准裸金属
        • 弹性裸金属
        • 云硬盘
        • 网络
        • 安全
        • 身份认证与访问控制
        • 主机监控
        • 区域和可用区
        • 物理机与其他服务的关系
        • 产品支持和使用限制
        • 支持列表
        • 使用限制
        • 产品规格
        • 实例概述
        • 通用型
        • 计算型
        • 大数据型
        • GPU型
        • 国产化型
        • 购买指南
        • 计费说明
        • 实例到期的影响
        • 包周期按量互转
        • 快速入门
        • 注册账号
        • 创建物理机
        • 登录物理机
        • 部署应用环境
        • 释放物理机
        • 用户指南
        • 实例
        • 创建物理机
        • 创建指南
        • 通过私有镜像创建物理机
        • 批量设置有序的实例名称或主机名称
        • 查看物理机信息
        • 登录物理机
        • 登录方式概述
        • 登录Linux物理机
        • 登录Windows物理机
        • 管理物理机
        • 物理机开机/关机/重启操作
        • 物理机重装操作系统
        • 物理机重置密码操作
        • 物理机实例名称修改操作
        • 物理机续订/释放操作
        • GPU驱动安装说明
        • Ubuntu操作系统安装NVIDIA GPU驱动
        • CentOS操作系统安装NVIDIA GPU驱动
        • 镜像
        • 通过物理机创建系统盘私有镜像
        • 通过镜像文件制作系统盘私有镜像
        • 功能说明
        • 制作镜像文件
        • 概述
        • 准备环境
        • 制作系统盘私有镜像
        • 类CTyunOS私有镜像制作
        • 类Ubuntu私有镜像制作
        • Windows私有镜像制作
        • 镜像格式转换及分区文件生成
        • 常用GPU镜像-关闭及禁用防火墙操作文档
        • 磁盘
        • 磁盘类型概述与挂载/卸载/扩容
        • 初始化数据盘
        • 初始化数据盘场景及磁盘分区形式介绍
        • 初始化Windows数据盘(Windows 2019)
        • 初始化Linux数据盘(fdisk)
        • 初始化Linux数据盘(parted)
        • 容量大于2TB,初始化Linux数据盘(parted)
        • 容量大于2TB,初始化Windows数据盘(Windows 2012)
        • 配置RAID
        • 云盘随实例释放
        • 网络
        • 弹性IP
        • 弹性IP概述
        • 绑定弹性IP
        • 解绑弹性IP
        • 修改弹性IP的带宽
        • 虚拟私有云
        • 虚拟私有云概述
        • 绑定虚拟IP至物理机
        • 修改私有IP地址
        • 安全
        • 创建和管理企业项目
        • 统一身份认证IAM
        • 统一身份认证IAM介绍
        • 通过IAM用户控制资源访问
        • 资源位置与调整资源配额
        • API参考
        • API使用说明
        • 最佳实践
        • 物理机监控最佳实践
        • 介绍说明
        • 物理机面板查看
        • 云监控面板查看
        • 创建告警规则
        • 手动安装监控Agent
        • 弹性裸金属ORACLE RAC搭建最佳实践
        • 介绍说明
        • 资源规划
        • 资源创建
        • 云网络资源创建
        • 云硬盘资源创建
        • 物理机资源创建
        • Oracle软件配置安装
        • 系统环境配置
        • Oracle RAC安装前准备
        • Oracle Grid集群管理软件安装
        • 使用ASMCA配置数据盘分组
        • Oracle Database软件安装
        • Oracle数据库初始化
        • 智算场景NVIDIA GPU镜像组件的安装指南
        • 物理机搭建DeepSeek指南
        • 昇腾 910B 物理机使用Galaxy镜像部署DeepSeek指南(单机版)
        • 昇腾 910B 物理机使用Galaxy镜像部署DeepSeek指南(多机版)
        • 昇腾 910B 物理机使用Galaxy镜像嵌入式模型部署指南
        • NVIDIA GPU物理机使用Galaxy镜像部署DeepSeek指南(单机版)
        • NVIDIA GPU 物理机使用Galaxy镜像部署DeepSeek指南(多机版)
        • 昇腾 910B 物理机通过benchmark测试推理性能的操作指南
        • NVIDIA GPU A800(80G)物理机双机部署指南
        • 通过EvalScope测试推理性能的操作指南
        • 昇腾 910B 物理机部署Qwen3指南(单机版)
        • 昇腾 910B 物理机大EP推理方案部署指南
        • 昇腾 910B 物理机部署MinerU2.1指南
        • Linux mdadm 软RAID阵列创建与管理指南
        • Linux LVM 镜像逻辑卷创建与故障恢复指南
        • CUDA Samples 编译指导
        • NVIDIA GPU 物理机常见问题处理指南
        • 常见问题
        • 通用类
        • 实例类
        • 计费类
        • 密码类
        • 登录类
        • 网络和安全类
        • 磁盘类
        • 操作系统类
        • 故障排除
        • Linux系统常见启动问题
        • Linux系统启动时,Grub报错找不到设备
        • Linux系统启动时,dracut报错某分区找不到,无法系统并进入紧急模式
        • Linux系统启动时,报错无法挂载根分区
        • 用户升级CentOS系统内核后,无法连接服务器
        • 修改SSH端口后,无法通过SSH远程连接服务器
        • 物理机数据盘的分区挂载失败
        • 国产化弹性裸金属网络优化配置
        • 视频专区
        • 文档下载
        • 用户使用手册
        • 相关协议
        • 产品服务协议
        • 产品服务等级协议
        • 关于弹性云主机、物理机产品中麒麟、统信镜像无License使用的声明
          无相关产品

          本页目录

          帮助中心物理机 DPS用户指南镜像通过镜像文件制作系统盘私有镜像制作镜像文件制作系统盘私有镜像类CTyunOS私有镜像制作
          类CTyunOS私有镜像制作
          更新时间 2026-03-25 09:54:07
          • 新浪微博
          • 微信
            扫码分享
          • 复制链接
          最近更新时间: 2026-03-25 09:54:07
          分享文章
          • 新浪微博
          • 微信
            扫码分享
          • 复制链接

          本文介绍类CTyunOS私有镜像制作方法,类CTyunOS(如CentOS、openEuler、Kylin、Rocky、Suse、Redhat等)的私有镜像制作可参考本文。本文适用于x86_64标准裸金属和弹性裸金属的私有镜像(弹性裸金属镜像需添加OFED驱动以支持DPU)。

          1. 获取系统安装镜像

          请通过提交工单以获取CTyunOS的系统安装光盘镜像,下面我们假设您已经获取了CTyunOS 23.01.2的系统安装光盘镜像ctyunos-23.01.2-20230809-x86_64-dvd.iso。

          2. 使用virt-manager安装操作系统

          2.1 确保有使用virt-manager的权限

          注意,使用virt-manager需要必要的权限。如果使用非root用户操作virt-manager,可以把用户加入libvirt组。参考Libvirt,重启后当前用户加入libvirt组生效。

          # 把当前用户加入到libvirt组
          sudo gpasswd -a $USER libvirt

          2.2 激活默认的虚拟网络

          打开virt-manager,选中QEMU/KVM后,点上方菜单“编辑”-> “连接详情”。出现“连接详情”窗口后选择“虚拟网络”标签页,点下方的三角按钮,激活默认的虚拟网络。

          2.3 创建新虚拟机

          点击工具栏中的“创建新虚拟机”以创建新虚拟机。选择“本地安装介质(ISO映像或者光驱)”后,点“Forward”。

          2.4 选择ISO光盘镜像和要安装的操作系统

          选择ISO光盘镜像:点击“浏览”,选“本地浏览”后选择下载好的CTyunOS 23.01.2的ISO镜像。也可直接手动输入ISO镜像的路径。

          选择要安装的操作系统:默认未检测出要安装的操作系统,取消“自动从安装介质/源检测”。在上方搜索框,输入linux后会弹出匹配项。其中没有CTyunOS,但可以选择Generic Linux 2022。

          完成上面的配置后,点击“Forward”。

          libvirt可能需要一些权限,这里点击“是”即可。

          2.5 选择内存大小及CPU数

          选择内存大小和CPU核数。分配给虚拟机的内存大小和CPU数不能超过宿主机拥有的内存大小和CPU数。这里根据实际情况分配足够大的内存及CPU数即可。本示例中只安装一个最小化的系统,不需要很多内存和CPU,这里选择默认配置,直接点击“Forward”。

          2.6 创建磁盘镜像

          根据实际情况,选择虚拟硬盘的大小。根据实际情况选择即可。需注意虚拟机硬盘不能太小,否则可能后续无法安装所需的软件包等。最终系统盘实际占用空间不能超过物理机的系统盘大小。本示例中只安装一个最小化的系统,不需要太多的硬盘空间,选择8GiB后,点击“Forward”。

          2.7 设置虚拟机名称、网络、启动方式

          在“名称”文本框中输入虚拟机的名字,这个名字也会作为磁盘镜像的名字。磁盘镜像默认在/var/lib/libvirt/images/虚拟机名字.qcow2,后面转换镜像格式需要用到这个镜像,需要记下这个路径。这里名称我们使用“CTyunOS-23.01.2”。

          “选择网络”处使用默认的虚拟网络即可。

          x86_64架构的服务器一般支持BIOS和UEFI两种启动方式。其中UEFI是较新的启动方式,BIOS是为了兼容而保留的旧启动方式。您制作的镜像的启动方式应和物理机的启动方式保持一致。

          vrit-manager默认创建的虚拟机是BIOS启动方式。如果您使用BIOS方式启动系统,点击“完成”创建虚拟机即可。

          设置UEFI启动方式:

          如果您打算使用UEFI方式启动系统,还需要进行一些额外的配置。勾选“在安装前自定义配置”,然后点击“完成”。

          这时会有界面进行更细致的配置。在左侧选择“概况”,修改“固件”,从BIOS改为UEFI。点击右下角的“Apply”,保存配置。此时虚拟机支持的启动固件就从BIOS变为UEFI。

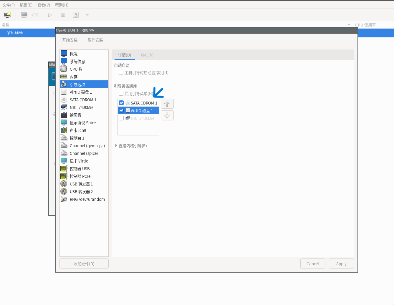
          接下来修改启动顺序。在左侧选择“引导选项”,引导设备顺序从“VirtIO 磁盘1”改为“SATA CDROM 1”、“VirtIO 磁盘1”(勾选“SATA CDROM 1”,然后用右侧的上下箭头调整启动顺序)。点击右下角的“Apply”,保存配置。

          此时虚拟机优先从光驱启动,若光驱中没有可启动的光盘镜像,则会从虚拟磁盘启动。我们的虚拟磁盘上还没有安装操作系统,此时无法从虚拟磁盘启动,需要从光驱启动。虚拟光驱中有我们前面选择的系统安装光盘镜像。

          当系统安装完成后,virt-manager会自动弹出虚拟光驱中的系统安装光盘镜像,然后重启。此时虚拟光驱中无可启动的光盘镜像,会从虚拟磁盘启动。

          点击左上角的“开始安装”,此时启动虚拟机,并开始安装系统。后续安装过程和BIOS方式启动安装系统几乎一样,只是分区时需要确保有EFI分区,在分区一节中我们会再强调。

          2.8 启动虚拟机

          启动虚拟机后会出现一个新窗口,可以看到已经从ISO光盘镜像开始启动。选择“Install ctyunos 23.01”开始在虚拟机中安装操作系统。

          2.9 选择语言

          等待一会儿后会启动安装程序。首先是选择语言,根据实际需要选择即可。这里选择英语,点击“Continue”。

          2.10 分区

          选择“installation Destination”以进行分区。

          分区时建议使用标准分区,即不使用LVM。后续我们会把虚拟机硬盘转换为squashfs格式的镜像,squashfs格式的镜像中只包含文件,不包含分区表、LVM等信息。分区是通过配置文件控制的,在创建物理机时会根据分区配置文件对物理机重新分区。这里使用简单的标准分区即可。

          在“Storage Configuration”中我们选择“Custom”以避免默认的自动分区(会使用LVM)。选择后点击左上角的“Done”按钮。

          分区方式中我们选择“Standard Partition”。

          之后可根据实际情况手动分区。对分区不熟悉的用户也可以使用自动分区,并记录一下自动分区的情况(分区顺序、大小、挂载点、文件系统等),后续创建分区配置文件时可参考这里的分区方式。这里为了方便,直接选择“Click here to create them automatically”以自动创建分区,得到下面的分区结果。

          上面的截图时使用BIOS方式启动安装系统并自动分区得到的结果。如果选择UEFI方式启动,这里的自动分区结果稍有不同。如下图所示,会多一个/boot/efi分区。

          这个分区是UEFI方式启动所必须的分区,一些UEFI启动相关的程序会放到这个分区中。该分区不必太大,一般几百MiB即可,但必须使用FAT32文件系统,即下图中显示的“EFI System Partition”。如果您选择UEFI方式启动系统,并且手动分区,则注意一定要加上这个分区。

          点击左上角的“Done”按钮后,会要求确认分区结果。点击“Accept Changes”按钮以进行分区。

          2.11 选择软件

          分区结束后回到“INSTALLATION SUMMARY”界面。可选择“Software Selection”选择安装的软件包。您也可以在系统安装之后在安装需要的软件包。

          可根据实际情况选择需要的软件包。本示例中进行最小化安装,未选择额外软件包。直接点击左上角的“Done”按钮返回。

          2.12 设置root用户密码

          创建用户时只创建root用户即可,不建议新建其他用户,可能有安全隐患。物理机装机系统只在装机时为root用户设置密码,不考虑其他用户。

          选择“Root Account”为root用户设置密码。

          选择“Enable root account”后输入root用户密码并重复输入以确认密码。

          这里输入的root密码只在虚拟机中可用。物理机装机时会设置root密码,进入物理机需要使用物理机装机时设置的root密码。

          2.13 开始安装操作系统

          完成上面的配置后,点击右下角的“Begin Installation”按钮,开始安装操作系统。

          有些Linux发行版在这个界面上会有启用KDump的选项,此特性在内核崩溃时会转储内核,方便后续分析问题。CTyunOS会默认启用KDump,这里不需要进行配置。

          等待一会儿后,安装完成。点击右下角的“Reboot System”按钮重启系统。

          重启后会进入已经安装好的操作系统。

          可正常登录系统。

          3. 安装软件、配置系统

          这一步安装镜像中需要的软件,配置系统等。用户可根据自身需要进行定制,下面仅描述部分常见的软件安装与系统配置。

          3.1 升级系统

          升级系统,确保软件包更新到最新,减少安全风险。下面的命令升级除内核相关之外的包,其中包含bug修复相关的包。

          dnf -y -x 'kernel*' update --bugfix

          3.2 配置ssh服务器

          下面是对ssh服务器的一些配置。

          sed -e "s/^#\?PubkeyAuthentication.*/PubkeyAuthentication yes/g" \
            -e "s/^#\?PasswordAuthentication.*/PasswordAuthentication yes/g" \
            -e "s/^#\?PermitRootLogin.*/PermitRootLogin yes/g" \
            -e "s/^#\?UseDNS.*/UseDNS no/g" \
            -e "s/^#\?GSSAPIAuthentication.*/GSSAPIAuthentication no/g" \
            -i.bak /etc/ssh/sshd_config

          说明:

          • PubkeyAuthentication yes:允许公钥认证访问。使用公钥认证访问通常更为安全。

          • PasswordAuthentication yes:允许使用密码认证访问。密码认证访问不如公钥认证访问安全。但默认镜像中没有公钥(在镜像中捆绑固定的公钥可能有安全隐患),需要使用密码认证访问。您可以在装机登录后配置好ssh公钥,然后禁用密码认证访问。

          • PermitRootLogin yes:允许root用户登录。允许root用户登录可能不够安全。但默认镜像中不创建其他普通用户。在镜像中创建普通用户并为其捆绑固定的密码可能有安全隐患。物理机装机时只会为root用户设置密码。您可以在装机登录后创建其他用户,然后禁用root用户登录。

          • UseDNS no:禁用反向DNS解析。未连通公网的机器上DNS不可用,会导致ssh连接缓慢或失败。

          • GSSAPIAuthentication no:禁用GSSAPI认证访问。GSSAPI认证需要自行配置才能使用。开启可能会导致ssh连接缓慢或失败。

          注意

          请不要在镜像中留ssh公钥或新建非root用户,可能有安全隐患。若相应的ssh私钥或用户密码泄露,继续使用该镜像会扩大受影响范围。

          3.3 配置防火墙

          弹性物理机有安全组,而标准物理机只能依赖系统中的防火墙。若不配置防火墙,会有安全隐患。下面给出一个样例iptables配置。

          # 启用iptables、ip6tables防火墙。分别针对IPv4和IPv6网络。
          systemctl enable iptables
          systemctl enable ip6tables
          
          # 配置iptables。
          # 只允许ICMP协议、本地loopback接口和访问ssh服务。禁止其他所有访问。
          # 禁止转发流量(通常只有路由器才需要转发流量)。
          cat > /etc/sysconfig/iptables <<EOF
          #Manual customization of this file is not recommended.
          *filter
          :INPUT ACCEPT [0:0]
          :FORWARD ACCEPT [0:0]
          :OUTPUT ACCEPT [0:0]
          -A INPUT -m state --state ESTABLISHED,RELATED -j ACCEPT
          -A INPUT -p icmp -j ACCEPT
          -A INPUT -i lo -j ACCEPT
          -A INPUT -m state --state NEW -m tcp -p tcp --dport 22 -j ACCEPT
          -A INPUT -j REJECT --reject-with icmp-host-prohibited
          -A FORWARD -j REJECT --reject-with icmp-host-prohibited
          COMMIT
          EOF
          
          # 配置ip6tables。和iptables类似,IPv6版本的防火墙。
          # 多开放了DHCPv6客户端使用的udp 546端口,用来获取IPv6地址。
          # (IPv4的地址是在装机时由天翼云物理机静态配置的)
          cat > /etc/sysconfig/ip6tables <<EOF
          #Manual customization of this file is not recommended.
          *filter
          :INPUT ACCEPT [0:0]
          :FORWARD ACCEPT [0:0]
          :OUTPUT ACCEPT [0:0]
          -A INPUT -m state --state ESTABLISHED,RELATED -j ACCEPT
          -A INPUT -p icmpv6 -j ACCEPT
          -A INPUT -i lo -j ACCEPT
          -A INPUT -m state --state NEW -m tcp -p tcp --dport 22 -j ACCEPT
          -A INPUT -m state --state NEW -m udp -p udp --dport 546 -j ACCEPT
          -A INPUT -j REJECT --reject-with icmp6-adm-prohibited
          -A FORWARD -j REJECT --reject-with icmp6-adm-prohibited
          COMMIT
          EOF

          3.4 配置DNS

          下面的样例使用systemd-resolved来配置DNS。

          # 安装systemd-resolved
          dnf install -y systemd-resolved
          # 启用systemd-resolved
          systemctl enable systemd-resolved.service
          # 配置DNS服务器为114.114.114.114和2001:dc7:1000::1
          sed -i.bak 's/^#\?DNS=.*/DNS=114.114.114.114 2001:dc7:1000::1/' /etc/systemd/resolved.conf
          # 创建/etc/resolv.conf软链接,使其使用systmed-resolved生成的resolv.conf
          ln -svf /run/systemd/resolve/resolv.conf /etc/resolv.conf

          3.5 设置硬件时钟使用UTC时间

          设置硬件时钟使用UTC时间。CTyunOS系统中默认是LOCAL(本地时间)。

          cat << EOF > /etc/adjtime
          0.0 0 0.0
          0
          UTC
          EOF

          3.6 其他软件包

          根据需要安装需要的其他软件包,比如iproute、tcpdump、strace等。

          4. 安装驱动,确保启动时可加载必要驱动(重要)

          4.1 安装驱动

          由于是在虚拟机中制作镜像,虚拟机中虚拟出来的硬件环境和物理机上不同。需要根据实际物理机的硬件情况安装驱动。比如下面情况下,需要自行安装驱动。

          • Linux发行版未自带所需的驱动

          • Linux发行版自带的驱动版本不够高,不支持物理机硬件

          安装驱动的方法有

          • 使用官方软件源中的驱动。官方软件源中有更新的驱动,可用包管理器更新这些驱动。

          • 从服务器厂商或硬件厂商的官方软件中获取驱动,然后安装。

          需要注意的是,驱动一般是为当前运行的内核安装的。如果您需要升级内核,请在安装驱动前进行。

          下面以安装megaraid_sas和MLNX_OFED为例,说明如何安装驱动。您所需的驱动和安装方式可能不同。

          4.1.1 安装MegaRAID SAS驱动

          注意,CTyunOS 23.01.2中的MegaRAID SAS驱动可能和硬件匹配,不需要自行安装。这里只是一个样例,展示如何安装驱动。

          首先,可从从 https://www.broadcom.com/support/download-search 页面根据硬件信息搜索需要的驱动。

          搜索后可选择驱动进行下载

          这里我们选Latest Linux Driver。下载后的压缩包中有适用于多种发行版的驱动安装包。由于这里没有提供预编译好的CTyunOS 23.01.2版本的MegaRAID SAS驱动安装包,我们选择megaraid_sas-07.732.03.00-1dkms.noarch.rpm。这个包会使用dkms自动编译并安装驱动。

          使用下面命令即可安装MegaRAID SAS驱动。

          dnf install <path to>/megaraid_sas-07.732.03.00-1dkms.noarch.rpm

          4.1.2 安装OFED驱动(弹性裸金属必须)

          OFED(OpenFabrics Enterprise Distribution)是一个用于高性能计算(HPC)和数据中心的网络驱动程序和软件包集合。它主要用于支持InfiniBand和以太网网络接口卡(NIC),特别是Mellanox的ConnectX系列适配器。

          天翼云CTyunOS团队提供了常用的内核驱动,其中包含OFED。下面介绍如何通过此方法安装OFED驱动。

          # 从CTyunOS源中安装kernel-drivers包
          dnf install -y kernel-drivers
          # 安装mlnx驱动。mlnx版本信息可用kernel-drivers mlnx命令获取
          kernel-drivers mlnx --version mlnx-23.10_5.10.0-136.12.0.88.ctl3.x86_64 -i

          4.2 更新initramfs

          为了确保Linux操作系统在物理机上也能正常启动,需要把必要的驱动加入到initramfs中,以便Linux操作系统在启动时能找到必要的驱动。常见的情况如下

          • 对使用本地盘的物理机,通常使用RAID,需要包含RAID驱动,以访问硬盘。

          • 对使用DPU虚拟盘的物理机,需要有访问DPU虚拟盘相关的驱动。

          4.2.1 生成initramfs

          使用下面的命令生成initramfs。

          # generate initramfs
          export KERNEL_VERSION=$(rpm -q kernel | rpmdev-sort | tail -n1 | sed -e 's/kernel-//')
          
          cat >> /etc/dracut.conf <<EOF
          add_dracutmodules+=" dm lvm dmraid mdraid "
          add_drivers+=" ahci megaraid_sas mpt3sas mpt2sas aacraid smartpqi qla2xxx lpfc dm_mod dm_mirror dm_log dm_region_hash "
          filesystems+=" vfat msdos isofs ext4 xfs squashfs "
          mdadmconf="yes"
          lvmconf="yes"
          EOF
          
          rm -rvf /etc/dracut.conf.d/*
          dracut --force --fstab --early-microcode --kmoddir /lib/modules/${KERNEL_VERSION} --kver=${KERNEL_VERSION} --add multipath --include /etc/multipath /etc/multipath
          • add_drivers中需要根据实际情况添加系统启动时需要的内核模块。

          • filesystems中需要根据实际情况添加要支持的文件系统类型。

          • --kmoddir /lib/modules/${KERNEL_VERSION} --kver=${KERNEL_VERSION}:用来指定内核版本。若为当前运行的内核生成initramfs,则不必指定这部分参数。

          • --add multipath --include /etc/multipath /etc/multipath:用来添加multipath配置。如果您不打算在物理机上使用multipath,则不必加这部分参数。

          4.3 检查initramfs

          可以使用下面命令看initramfs中的内容。可以检查需要的内核模块等是否已经包含在其中。

          lsinitrd /boot/initramfs-<kernel version>.img | less

          5. 配置串口终端、禁用selinux(重要)

          5.1 配置串口终端、默认网卡名

          天翼云物理机默认使用串口终端访问系统,需要启用串口终端等。参考GRUB文档Simple configuration handling。

          sed -e 's/GRUB_TERMINAL=.*/GRUB_TERMINAL="console serial"/g' \
              -e 's/GRUB_SERIAL_COMMAND=.*/GRUB_SERIAL_COMMAND="serial --speed=115200"/g' \
              -e 's/GRUB_CMDLINE_LINUX="\(.*\)/GRUB_CMDLINE_LINUX="\1 console=tty0 console=ttyS0,115200n8 biosdevname=0 net.ifnames=0"/g'\
              -i.bak /etc/default/grub
          • GRUB_TERMINAL:配置为"console serial",允许在串口终端上使用GRUB

          • GRUB_SERIAL_COMMAND:配置串口

          • GRUB_CMDLINE_LINUX:配置Linux内核参数。

            • console=tty0 console=ttyS0,115200n8:支持在虚拟终端和串口终端上

            • biosdevname=0 net.ifnames=0:使用传统网卡命名,比如使用eth0,而不是ens33等

          /etc/default/grub不是最终grub使用的配置文件,还需生成、更新grub.cfg。

          根据系统类型不通可通过update-grub、grub-mkconfig、grub2-mkconfig等工具重新生成grub.cfg

          # Ubuntu 22.04可使用 update-grub 更新grub,支持BIOS和UEFI两种启动方式
          update-grub
          
          # 使用BIOS方式启动时使用下面命令
          grub-mkconfig -o /boot/grub2/grub.cfg
          
          # 使用UEFI方式启动时,grub.cfg配置文件的位置不同,使用下面的命令
          grub-mkconfig -o /boot/efi/EFI/ctyunos/grub.cfg

          5.2 禁用SELinux

          开启SELinux会导致天翼云物理机装机异常,需要关闭SELinux。使用下面命令禁用SELinux。

          sed -i.bak 's/SELINUX=.*/SELINUX=disabled/g' /etc/selinux/config

          重启后,可用sestatus -v检查SELinux是否已禁用。

          6. 清理系统

          6.1 删除网络配置(重要)

          物理机装机时会根据实际情况生成网络配置,保留镜像中的网络配置可能会造成干扰。需要删除不必要的网络配置。具体网络配置和系统使用的网络管理方式有关,下面列举一些常见的情况。

          • Redhat系发行版:删除/etc/sysconfig/network-scripts/目录下除了ifcfg-lo外的ifcfg-*文件

          • Debian:删除/etc/network/interfaces.d/下的网络配置文件

          • Ubuntu:删除/etc/netplan/目录下的网络配置文件

          6.2 删除machine ID(重要)

          machine ID标识了唯一的一台机器,在首次启动系统时一般会自动生成。需要删除镜像中的machine ID。

          rm -f /var/lib/dbus/machine-id
          truncate -s 0 /etc/machine-id

          下面的清理项可有可无。但为了生成的镜像更小,请删除这些无用的文件。

          6.3 清空软件包缓存

          dnf clean all # 使用dnf的发行版
          
          yum clean all # 使用yum的发行版
          
          # 使用apt的发行版
          apt-get -y autoclean
          apt-get -y clean
          rm -rf /var/lib/apt/lists/*
          rm -rf /var/cache/apt/archives/*.deb

          6.4 清理临时文件

          find /tmp -type f -exec rm -f {} \;

          6.5 清理日志

          find /var/log -type f -exec rm -f {} \;

          7. 镜像制作完成

          完成上述配置后,关闭虚拟机,qcow2格式的镜像文件默认位于/var/lib/libvirt/images/目录下,镜像制作完成。

          文档反馈

          建议您登录后反馈,可在建议与反馈里查看问题处理进度

          鼠标选中文档,精准反馈问题

          选中存在疑惑的内容,即可快速反馈问题,我们会跟进处理

          知道了

          上一篇 :  制作系统盘私有镜像
          下一篇 :  类Ubuntu私有镜像制作
          搜索 关闭
          ©2026 天翼云科技有限公司版权所有 增值电信业务经营许可证A2.B1.B2-20090001
          公司地址:北京市东城区青龙胡同甲1号、3号2幢2层205-32室
          备案 京公网安备11010802043424号 京ICP备 2021034386号
          ©2026天翼云科技有限公司版权所有
          京ICP备 2021034386号
          备案 京公网安备11010802043424号
          增值电信业务经营许可证A2.B1.B2-20090001
          用户协议 隐私政策 法律声明