活动

天翼云最新优惠活动,涵盖免费试用,产品折扣等,助您降本增效!
热门活动
  • 11.11智惠上云月 NEW 爆款云主机2核2G28.8元/年起!更有限时续费优惠,最低3.5折!
  • 免费体验DeepSeek,上天翼云息壤 NEW 新老用户均可免费体验2500万Tokens,限时两周
  • 云上钜惠 HOT 爆款云主机全场特惠,更有万元锦鲤券等你来领!
  • 算力套餐 HOT 让算力触手可及
  • 天翼云AI产品特惠 NEW 人脸识别+文字识别焕新,新用户免费试用
  • 中小企业服务商合作专区 国家云助力中小企业腾飞,高额上云补贴重磅上线
  • 出海产品促销专区 NEW 爆款云主机低至2折,高性价比,不限新老速来抢购!
  • 天翼云电脑专场 HOT 移动办公新选择,爆款4核8G畅享1年3.5折起,快来抢购!
  • 天翼云奖励推广计划 加入成为云推官,推荐新用户注册下单得现金奖励
免费活动
  • 免费试用中心 HOT 多款云产品免费试用,快来开启云上之旅
  • 天翼云用户体验官 NEW 您的洞察,重塑科技边界

息壤智算

领先开放的智算服务平台,提供算力、平台、数据、模型、应用“五位一体”智算服务体系,构建全流程的AI基础设施能力
智算云(DeepSeek专区)
AI Store
  • 算力市场
  • 模型市场
  • 应用市场
  • MCP市场
算力互联调度平台
  • 裸金属
  • 定制裸金属
训推服务
  • 模型开发
  • 训练任务
  • 服务部署
模型推理服务
  • 模型广场
  • 体验中心
  • 服务接入
应用托管
  • 应用实例
科研助手
  • 科研智能体
  • 科研服务
  • 开发机
  • 并行计算
大模型
  • DeepSeek-V3.1
  • DeepSeek-R1-0528
  • DeepSeek-V3-0324
  • Qwen3-235B-A22B
  • Qwen3-32B
智算一体机
  • 智算一体机
模型适配专家服务
  • 模型适配专家服务
算力服务商
  • 入驻算力服务商

应用商城

天翼云精选行业优秀合作伙伴及千余款商品,提供一站式云上应用服务
进入甄选商城进入云市场进入AI Store创新解决方案智云上海应用生态专区
AI应用
  • 泛微合同管理解决方案
  • 泛微数智大脑Xiaoe.AI解决方案
  • MaxKB知识库解决方案
  • 天翼AI文创
AI服务
  • 昆仑AI训推服务解决方案
  • 国信模型服务解决方案
企业应用
  • 翼电子签约解决方案
  • 翼协同解决方案
  • 翼电签-契约锁解决方案
  • 翼视频云归档解决方案
教育应用
  • 翼电子教室
  • 潜在AI教育解决方案
建站工具
  • SSL证书
  • 翼定制建站解决方案
  • 翼多端小程序解决方案
办公协同
  • 天翼云企业云盘
  • 安全邮箱
灾备迁移
  • 云管家2.0
资源管理
  • 全栈混合云敏捷版(软件)
  • 全栈混合云敏捷版(一体机)

定价

协助您快速了解云产品计费模式、价格详情,轻松预估上云成本
价格计算器
  • 动态测算产品价格
定价策略
  • 快速了解计费模式

合作伙伴

天翼云携手合作伙伴,共创云上生态,合作共赢
天翼云生态合作中心
  • 天翼云生态合作中心
天翼云渠道合作伙伴
  • 天翼云代理渠道合作伙伴
天翼云服务合作伙伴
  • 天翼云集成商交付能力认证
天翼云应用合作伙伴
  • 天翼云云市场合作伙伴
  • 天翼云甄选商城合作伙伴
天翼云技术合作伙伴
  • 天翼云OpenAPI中心
天翼云培训认证
  • 天翼云学堂
  • 天翼云市场商学院
天翼云合作计划
  • 云汇计划
天翼信创云专区
  • 信创云专区
  • 适配互认证

开发者

开发者相关功能入口汇聚
技术社区
  • 专栏文章
  • 互动问答
  • 技术视频
资源与工具
  • OpenAPI中心
培训与认证
  • 天翼云学堂
  • 天翼云认证
魔乐社区
  • 魔乐社区

支持与服务

为您提供全方位支持与服务,全流程技术保障,助您轻松上云,安全无忧
文档与工具
  • 文档中心
  • 新手上云
  • 自助服务
  • OpenAPI中心
定价
  • 价格计算器
  • 定价策略
基础服务
  • 售前咨询
  • 在线支持
  • 在线支持
  • 工单服务
  • 建议与反馈
  • 用户体验官
  • 服务保障
  • 客户公告
  • 会员中心
增值服务
  • 红心服务
  • 首保服务
  • 客户支持计划
  • 专家技术服务
  • 备案管家

了解天翼云

天翼云秉承央企使命,致力于成为数字经济主力军,投身科技强国伟大事业,为用户提供安全、普惠云服务
品牌介绍
  • 关于天翼云
  • 智算云
  • 天翼云4.0
  • 新闻资讯
  • 天翼云APP
基础设施
  • 全球基础设施
  • 信任中心
最佳实践
  • 精选案例
  • 超级探访
  • 云杂志
  • 分析师和白皮书
  • 天翼云·创新直播间
市场活动
  • 2025智能云生态大会
  • 2024智算云生态大会
  • 2023云生态大会
  • 2022云生态大会
  • 天翼云中国行
天翼云
  • 活动
  • 息壤智算
  • 产品
  • 解决方案
  • 应用商城
  • 定价
  • 合作伙伴
  • 开发者
  • 支持与服务
  • 了解天翼云
      • 文档
      • 控制中心
      • 备案
      • 管理中心
      文档中心

      训推服务

      训推服务

      • 训推服务

      无数据

        • 产品动态
        • 产品介绍
        • 产品定义
        • 产品优势
        • 功能特性
        • 应用场景
        • 术语解释
        • 使用限制
        • 与其他服务的关系
        • 计费说明
        • 包周期计费模式
        • 按需计费模式-卡时
        • 产品退订
        • 快速入门
        • 准备工作
        • 用户使用流程
        • 用户指南
        • 数据工具
        • 数据处理
        • 模型定制
        • 模型精调
        • 模型精调功能介绍
        • 模型精调功能使用
        • 模型开发
        • 训练任务
        • 断点续训
        • 模型服务
        • 服务部署
        • 模型工具
        • 模型评估
        • 模型压缩
        • 训推加速
        • CTCCL优化套件
        • CTCCL简介
        • 安装、升级与使用CTCCL库
        • CTCCL环境变量设置
        • 慢节点检测工具套件 CTCCL-Slowdetect
        • CTCCL-Slowdetect简介
        • 使用CTCCL-Slowdetect
        • CTCCL-Slowdetect最佳实践
        • 训练性能加速
        • 模型适配与性能加速
        • 断点续训加速
        • Snapckpt加速
        • 智算资产
        • 我的模型
        • 我的数据集
        • 基础数据集
        • 标注数据集
        • 我的镜像
        • 我的代码包
        • 管理中心
        • 成员管理
        • 用量统计
        • 资源总览
        • 调度中心
        • 队列管理
        • 设置
        • 资源配额
        • 工作空间管理
        • 创建工作空间
        • 工作空间关联资源
        • 工作空间成员管理
        • 进入工作空间
        • 工作空间角色权限
        • 操作审计
        • 常见问题
        • 计费类
        • 操作类
        • 最佳实践
        • 多模态模型训练
        • 基于昇腾通用推理镜像的自定义部署BGE模型
        • 基于昇腾通用推理镜像的自定义部署
        • 专业模型训练-昇腾环境
        • 专业模型训练-英伟达环境
        • 图像分类模型训练
        • NLP大模型快速微调
        • 保密数据集最佳实践
        • 多层级资源管理最佳实践
        • API参考
        • 推理服务API
        • 如何调用API
        • 错误处理
        • 接口类型列表
        • API列表
        • API
        • Chat对话API
        • Image文本生图API
        • Embeddings文本向量化API
        • 模型列表API
        • 模型简介
        • DeepSeek-R1
        • DeepSeek-V3
        • Baichuan2-Turbo
        • Llama3-70B-Instruct
        • Qwen2.5-72B-Instruct
        • Qwen2-72B-Instruct
        • Qwen-VL-Chat
        • TeleChat-12B
        • InternLM2-Chat-7B
        • Chinese-Alpaca-2-13B
        • CodeLlama-34B-Instruct
        • Llama2-Chinese-13B-Chat
        • Qwen-7B-Chat
        • Baichuan2-7B
        • 平台OpenAPI
        • 平台功能API使用说明
        • 文档下载
        • 相关协议
        • 训推智算服务平台服务协议
        • 训推服务用户信息处理规则
          无相关产品

          本页目录

          帮助中心训推服务最佳实践基于昇腾通用推理镜像的自定义部署
          基于昇腾通用推理镜像的自定义部署
          更新时间 2025-11-17 11:40:02
          • 新浪微博
          • 微信
            扫码分享
          • 复制链接
          最近更新时间: 2025-11-17 11:40:02
          分享文章
          • 新浪微博
          • 微信
            扫码分享
          • 复制链接
          本最佳实践文档旨在为用户提供一个基于昇腾通用推理镜像的自定义部署样例,流程涵盖代码包准备、模型准备、部署流程等关键维度。

          一、引言

          本文围绕昇腾通用推理镜像的自定义部署展开最佳实践梳理,旨在从代码包准备、模型准备、部署流程等关键维度,提供一套可复用的最佳实践。通过标准化的操作指南,帮助开发者快速掌握昇腾推理镜像的自定义部署方法。

          二、模型准备

          1.开发机完成推理代码开发和调试

          开发机界面启动VSCode。

          编写推理服务代码

          推理服务代码要满足openai api接口规范,当前平台支持的接口能力请参考【训推服务平台】帮助手册-【推理服务API】https://www.ctyun.cn/document/11060230/11060326实例demo代码见附录

          IDE内启动推理服务准备验证

          调用/验证推理服务接口

          2. 保存代码包

          在VSCode列表页面保存开发机中的代码到代码包。

           

          3.保存模型

          在VSCode列表页面保存模型到模型管理。

          三、服务部署

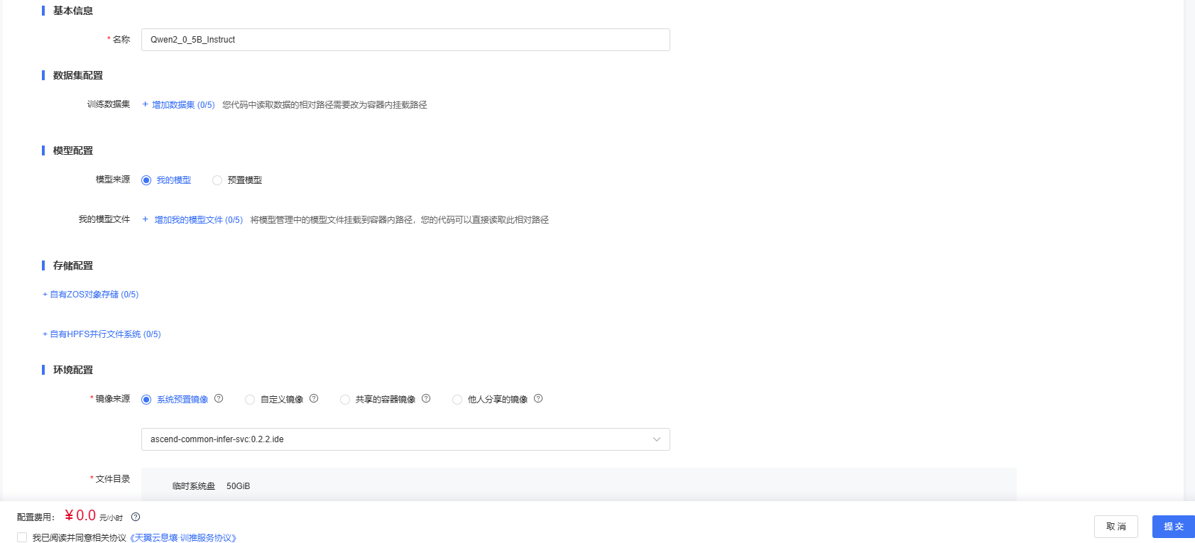
          点击“部署我的模型”,填写表单创建服务。

          • 服务名称:服务名称应小于50字符,不能包含空格。

          • 镜像选择:系统内置镜像、从JupyterLab/VSCode中制作的自定义镜像、容器镜像服务共享过来的镜像。平台预置支持910B的通用推理服务镜像ascend-common-infer-svc

          • 模型选择:开发机保存的模型,或其他方式保存的模型。

          • 代码包选择:开发机保存的代码包,或其他方式保存的代码包。

          • 环境变量:输入镜像的启动依赖的环境变量。

          • 运行命令:输入镜像的启动运行命令。

          • 端口号:在线服务进程监听的端口号。

          • 资源部署信息:现在规格以及实例数

          • 授权管理:选择已创建的授权或去新创建授权后再选择

          服务部署好后,进入服务的详情页获取服务的APP_KEY和modelId

          调用OpenAPI验证

          App Key需要放置在请求的Authrization请求头中: Authorization: Bearer APP_KEY

          e.g.

          modelId需要添加在请求体中的model字段:model: modelId

          e.g.

          Postman请求示例

          curl--location 'https://wishub.ctyun.cn:1443/v1/chat/completions' \
          --header 'Authorization: Bearer 4a5**************************6fe' \
          --header 'Content-Type: application/json' \
          --data '{
          "model":"b41************************b61",
          "max_tokens":1024,
          "top_p":0.1,
          "top_k":5,
          "stream":false,
          "temperature":0.8,
          "stream_options": {
          "include_usage":true
              },
          "messages": [
                  {
          "role":"user",
          "content":"ping"
                  }
              ]
          }'

          四、总结

          昇腾通用推理镜像自定义部署最佳实践,覆盖代码包准备、模型准备、部署流程全流程。该实践可适配多类场景,有效提升部署效率与服务稳定性。未来将进一步优化推理部署体系,为企业 AI 业务规模化落地提供有力支撑。

          附录

          实例中使用的demo代码

          download_model_and_export_model_path.sh 

          mkdir Qwen2-0.5B-Instruct
          cd Qwen2-0.5B-Instruct
          wget -q --no-check-certificate https://modelers.cn/coderepo/web/v1/file/OpenSource/Qwen2-0.5B-Instruct/main/media/config.json
          wget -q --no-check-certificate https://modelers.cn/coderepo/web/v1/file/OpenSource/Qwen2-0.5B-Instruct/main/media/generation_config.json
          wget -q --no-check-certificate https://modelers.cn/coderepo/web/v1/file/OpenSource/Qwen2-0.5B-Instruct/main/media/merges.txt
          wget -q --no-check-certificate https://modelers.cn/coderepo/web/v1/file/OpenSource/Qwen2-0.5B-Instruct/main/media/model.safetensors
          wget -q --no-check-certificate https://modelers.cn/coderepo/web/v1/file/OpenSource/Qwen2-0.5B-Instruct/main/media/qwen_inference.py
          wget -q --no-check-certificate https://modelers.cn/coderepo/web/v1/file/OpenSource/Qwen2-0.5B-Instruct/main/media/tokenizer.json
          wget -q --no-check-certificate https://modelers.cn/coderepo/web/v1/file/OpenSource/Qwen2-0.5B-Instruct/main/media/tokenizer_config.json
          wget -q --no-check-certificate https://modelers.cn/coderepo/web/v1/file/OpenSource/Qwen2-0.5B-Instruct/main/media/vocab.json
          exportMODEL_PATH=`pwd`
          cd..

          llm.py 

          from fastapi import FastAPI, Request
          from transformers import pipeline
          import json
          import torch
          import torch_npu
          import os
          
          app = FastAPI()
          generator = pipeline('text-generation', model=os.environ.get('MODEL_PATH'), device=torch.device('npu:0'))
          
          
          @app.post("/v1/chat/completions")
          async def create_completion(request: Request):
              data = await request.json()
              response = generator(data.get('messages'), max_new_tokens =500)
          return{
          "choices":[
          {
          "message":response[0]['generated_text'][-1],
          "finish_reason":"stop",
          "index":0
          }
          ],
          "id":"chatcmpl-1234567890",
          "model":"Qwen2-0.5B-Instruct",
          "object":"chat.completion"
          }
          
          
          if __name__ =="__main__":
          import uvicorn
              uvicorn.run(app, host="0.0.0.0", port=8899)

          test.sh

          curl --location 'http://0.0.0.0:8899/v1/chat/completions' --header 'Content-Type: application/json' --data '{
              "messages": [
                  {"role": "system","content": "你是个客服"},
                  {"role": "user","content": "在吗"}
              ]
          }'

           

          文档反馈

          建议您登录后反馈,可在建议与反馈里查看问题处理进度

          鼠标选中文档,精准反馈问题

          选中存在疑惑的内容,即可快速反馈问题,我们会跟进处理

          知道了

          上一篇 :  基于昇腾通用推理镜像的自定义部署BGE模型
          下一篇 :   专业模型训练-昇腾环境
          搜索 关闭
          ©2025 天翼云科技有限公司版权所有 增值电信业务经营许可证A2.B1.B2-20090001
          公司地址:北京市东城区青龙胡同甲1号、3号2幢2层205-32室
          备案 京公网安备11010802043424号 京ICP备 2021034386号
          ©2025天翼云科技有限公司版权所有
          京ICP备 2021034386号
          备案 京公网安备11010802043424号
          增值电信业务经营许可证A2.B1.B2-20090001
          用户协议 隐私政策 法律声明