活动

天翼云最新优惠活动,涵盖免费试用,产品折扣等,助您降本增效!
热门活动
  • 安全隔离版OpenClaw NEW OpenClaw云服务器专属“龙虾“套餐低至1.5折起
  • 青云志云端助力计划 NEW 一站式科研助手,海外资源安全访问平台,助力青年翼展宏图,平步青云
  • 出海产品促销专区 NEW 爆款云主机低至2折,高性价比,不限新老速来抢购!
  • 天翼云信创专区 NEW “一云多芯、一云多态”,国产化软件全面适配,国产操作系统及硬件芯片支持丰富
  • 中小企业服务商合作专区 国家云助力中小企业腾飞,高额上云补贴重磅上线
  • 云上钜惠 爆款云主机全场特惠,2核4G只要1.8折起!
  • 天翼云奖励推广计划 加入成为云推官,推荐新用户注册下单得现金奖励
免费活动
  • 免费试用中心 HOT 多款云产品免费试用,快来开启云上之旅
  • 天翼云用户体验官 NEW 您的洞察,重塑科技边界

息壤智算

领先开放的智算服务平台,提供算力、平台、数据、模型、应用“五位一体”智算服务体系,构建全流程的AI基础设施能力
AI Store
  • 算力市场
  • 模型市场
  • 应用市场
公共算力服务
  • 裸金属
  • 定制裸金属
训推服务
  • 模型开发
  • 训练任务
  • 服务部署
模型推理服务
  • 模型广场
  • 体验中心
  • 服务接入
应用托管
  • 应用实例
科研助手
  • 科研智能体
  • 科研服务
  • 开发机
  • 并行计算
大模型
  • DeepSeek-V4-Flash
  • GLM-5.1
  • Qwen3.5-122B-A10B
  • DeepSeek-V3.2(旗舰版)
  • GLM-5(正式版)
  • Qwen3.5-397B-A17B(正式版)
智算一体机
  • 智算一体机
模型适配专家服务
  • 模型适配专家服务
算力服务商
  • 入驻算力服务商

应用商城

天翼云精选行业优秀合作伙伴及千余款商品,提供一站式云上应用服务
进入甄选商城进入云市场进入AI Store创新解决方案公有云生态专区智云上海应用生态专区
建站工具
  • 新域名服务
  • SSL证书
  • 翼建站
企业办公
  • 安全邮箱
  • WPS 365 天翼云版
  • 天翼企业云盘(标准服务版)
灾备迁移
  • 云管家2.0
  • 翼备份(SaaS版)

定价

协助您快速了解云产品计费模式、价格详情,轻松预估上云成本
价格计算器
  • 动态测算产品价格
定价策略
  • 快速了解计费模式

合作伙伴

天翼云携手合作伙伴,共创云上生态,合作共赢
天翼云生态合作中心
  • 天翼云生态合作中心
天翼云渠道合作伙伴
  • 天翼云代理渠道合作伙伴
天翼云服务合作伙伴
  • 天翼云集成商交付能力认证
天翼云应用合作伙伴
  • 天翼云云市场合作伙伴
  • 天翼云甄选商城合作伙伴
天翼云技术合作伙伴
  • 天翼云OpenAPI中心
天翼云培训认证
  • 天翼云学堂
  • 天翼云市场商学院
天翼云合作计划
  • 云汇计划
天翼信创云专区
  • 信创云专区
  • 适配互认证

开发者

开发者相关功能入口汇聚
技术社区
  • 专栏文章
  • 互动问答
  • 技术视频
资源与工具
  • OpenAPI中心
培训与认证
  • 天翼云学堂
  • 天翼云认证
开源社区
  • 魔乐社区
  • OpenTeleDB

支持与服务

为您提供全方位支持与服务,全流程技术保障,助您轻松上云,安全无忧
文档与工具
  • 文档中心
  • 新手上云
  • 自助服务
  • OpenAPI中心
定价
  • 价格计算器
  • 定价策略
基础服务
  • 售前咨询
  • 在线支持
  • 在线支持
  • 工单服务
  • 服务保障
  • 会员中心
增值服务
  • 红心服务
  • 首保服务
  • 客户支持计划
  • 专家技术服务
  • 备案管家
我要反馈
  • 建议与反馈
  • 用户体验官
信息公告
  • 客户公告

了解天翼云

天翼云秉承央企使命,致力于成为数字经济主力军,投身科技强国伟大事业,为用户提供安全、普惠云服务
品牌介绍
  • 关于天翼云
  • 智算云
  • 天翼云4.0
  • 新闻资讯
  • 天翼云APP
基础设施
  • 全球基础设施
  • 信任中心
最佳实践
  • 精选案例
  • 超级探访
  • 云杂志
  • 分析师和白皮书
  • 天翼云·创新直播间
市场活动
  • 2026智能云生态大会
  • 2025智能云生态大会
  • 2024智算云生态大会
  • 2023云生态大会
  • 2022云生态大会
  • 天翼云中国行
天翼云
  • 活动
  • 息壤智算
  • 产品
  • 解决方案
  • 应用商城
  • 定价
  • 合作伙伴
  • 开发者
  • 支持与服务
  • 了解天翼云
      • 文档
      • 控制中心
      • 备案
      • 管理中心
      文档中心

      云应用引擎

      云应用引擎

      • 云应用引擎

      无数据

        • 产品动态
        • 产品介绍
        • 什么是云应用引擎
        • 产品优势
        • 功能特性
        • 开源自建对比
        • 应用场景
        • 使用限制
        • 基本概念
        • 开服地域
        • 实例规格
        • 计费说明
        • 计费概述
        • 快速入门
        • 部署第一个 CAE 应用
        • 用户指南
        • 命名空间
        • 管理命名空间
        • 应用管理
        • 创建、查看与删除应用
        • 应用部署
        • 使用镜像部署应用
        • 使用代码包部署应用
        • 使用YAML部署应用
        • 应用高级配置
        • 设置启动命令
        • 设置环境变量
        • 服务注册与发现
        • 使用K8s Service配置应用服务访问
        • 设置Hosts绑定
        • 设置健康检查
        • 持久化存储
        • 设置NAS存储
        • 设置OSS存储
        • 注入配置信息
        • 注入保密信息
        • 添加Sidecar容器
        • 复制应用
        • 实例列表
        • 变更记录
        • 应用事件
        • 日志管理
        • 基础监控
        • 回退历史版本
        • 手动扩缩
        • 弹性扩缩
        • 启动应用
        • 停止应用
        • 为应用绑定ELB公网访问
        • 配置管理
        • 管理和使用配置项(ConfigMap)
        • 管理和使用保密字典(Secret)
        • 流量管理
        • 网关路由
        • 微服务治理
        • 开启微服务治理
        • 应用详情
        • 接口详情
        • 节点详情
        • 流量治理
        • 金丝雀发布
        • 标签路由
        • 服务降级
        • 无损上下线
        • 错误注入
        • 消息灰度
        • 推空保护
        • 常见问题
        • 应用托管FAQ
        • 如何处理常见的Pod问题?
        • CAE是否支持定时部署?
        • 为什么创建应用后在控制台找不到应用?
        • 如何修改应用部署方式,例如将JAR包部署改为镜像部署?
        • 如何在容器中安装一个ffmpeg命令?
        • 微服务相关FAQ
        • CAE应用是否必须选择服务发现?
        • 如何配置使用云应用引擎内置注册中心?
        • 一个应用可以部署多个微服务吗?
        • 为什么微服务上下线的时候流量有损?
        • 最佳实践
        • 使用CAE实现微服务应用注册发现与服务调用
        • 通过命名空间实现开发环境、测试环境和生产环境的隔离
        • 文档下载
        • API参考
        • API概览
        • 状态码
        • 概述
        • 概览
        • 相关协议
        • 云应用引擎产品公测服务协议
          无相关产品

          本页目录

          帮助中心云应用引擎用户指南微服务治理流量治理消息灰度
          消息灰度
          更新时间 2026-04-17 17:37:49
          • 新浪微博
          • 微信
            扫码分享
          • 复制链接
          最近更新时间: 2026-04-17 17:37:49
          分享文章
          • 新浪微博
          • 微信
            扫码分享
          • 复制链接

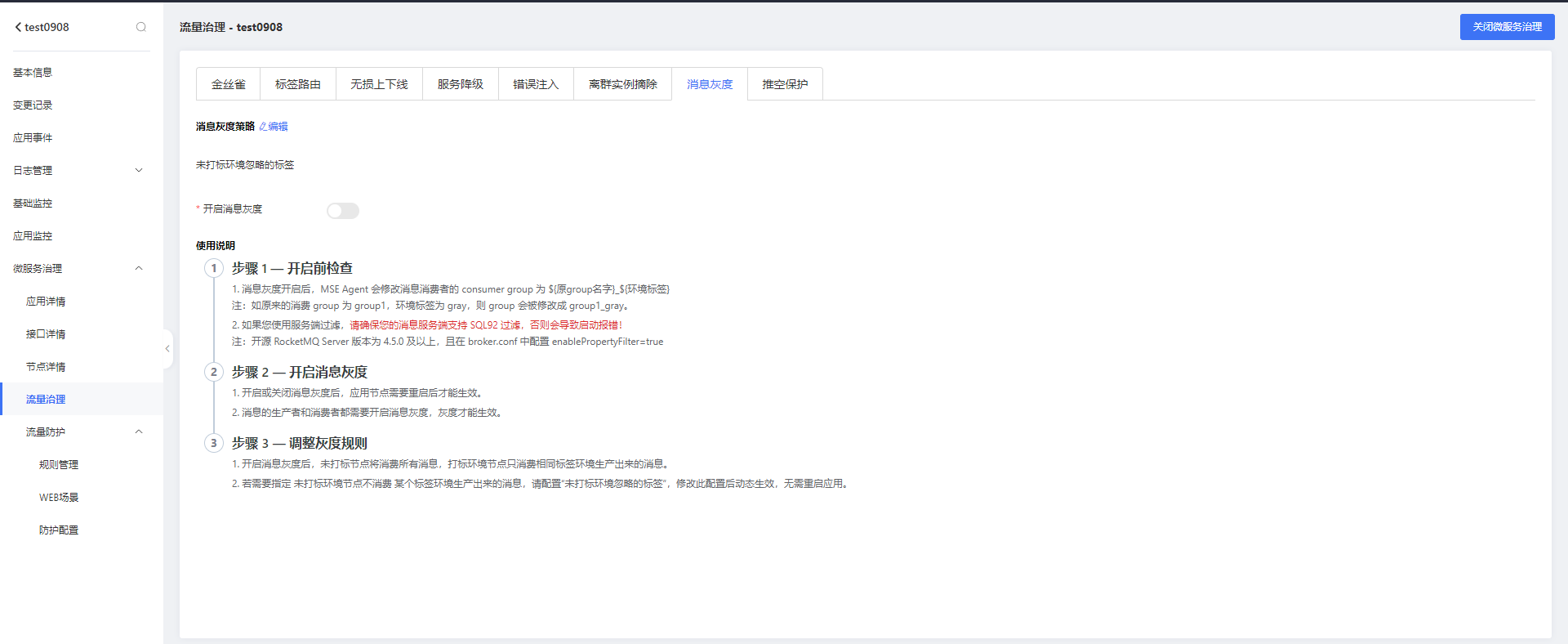
          在使用全链路灰度能力时,若涉及消息的灰度,可以开启消息灰度能力。

          前提条件

          • 已部署应用。

          • 已开通 MSE 微服务治理。

          说明 使用 MSE 时会产生单独费用。MSE 的计费说明,请参见微服务治理计费概述。

          功能入口

          1. 登录 CAE控制台,在左侧导航栏选择应用管理 > 应用列表,然后单击目标应用名称。

          2. 在左侧导航栏,选择微服务治理 > 流量治理,单击服务降级。

          消息灰度参数说明:

          参数说明
          未打标环境忽略标签未打标环境默认会消费所有环境的消息。若配置“未打标环境忽略标签”,则未打标环境会忽略配置的标签。
          开启消息灰度开关消息灰度生效开关。
          消息灰度过滤侧客户端过滤:在消费端MSE Agent过滤,会拉取所有的消息,建议提前评估消息量。
          服务端过滤:在服务端通过SQL92方式过滤,需要RocketMQ服务端支持。
          文档反馈

          建议您登录后反馈,可在建议与反馈里查看问题处理进度

          鼠标选中文档,精准反馈问题

          选中存在疑惑的内容,即可快速反馈问题,我们会跟进处理

          知道了

          上一篇 :  错误注入
          下一篇 :  推空保护
          搜索 关闭
          ©2026 天翼云科技有限公司版权所有 增值电信业务经营许可证A2.B1.B2-20090001
          公司地址:北京市东城区青龙胡同甲1号、3号2幢2层205-32室
          备案 京公网安备11010802043424号 京ICP备 2021034386号
          ©2026天翼云科技有限公司版权所有
          京ICP备 2021034386号
          备案 京公网安备11010802043424号
          增值电信业务经营许可证A2.B1.B2-20090001
          用户协议 隐私政策 法律声明